Validate Trust Chain
Validate the trust chain of a credential using TRAIN, to recursively traverse back to a Root of Trust, and determine the accreditations and authorizations of an issuer Decentralized Identifier (DID).
Overview
TRAIN is a trust validation service that evaluates the trustworthiness of Verifiable Credentials (VCs) by checking whether the issuer's Decentralized Identifier (DID) can be traced back to a trusted source—known as a root of trust.
This page explains how TRAIN performs trust validation for credentials issued within the cheqd ecosystem, using Decentralized Trust Chains (DTCs) to verify each step in the chain from the credential issuer to a recognized root authority.
Get started with TRAIN TTV API
Use the TRAIN APIs below to validate your trust chain:
What TRAIN Does
TRAIN's Trust Validator (TTV) validates credentials by:
Taking a Verifiable Credential (VC) as input.
Identifying the issuer DID from the credential.
Following the credential's trust chain, resolving links between DIDs, Verifiable Accreditations, and Trust Anchors.
Verifying whether the top-level (root) entity in the chain is a trusted source (e.g., DNS-anchored entity, government body, industry group).
Producing a trust assessment (e.g., valid/invalid, verified/unverified) that can be consumed by relying parties.
How TRAIN Uses the cheqd Trust Anchor
Within the cheqd network, Trust Anchors represent root entities that can authorize other issuers via Verifiable Accreditations. These accreditations form Decentralized Trust Chains, which TRAIN evaluates to determine if a credential is trustworthy.
TRAIN integrates the cheqd Trust Anchor model by:
Recognizing
VerifiableAccreditation
credentials as establishing authority between entities.Resolving these links recursively up the chain until it reaches a root-level DID.
Checking whether the root DID is associated with a DNS-anchored Trust Anchor using
DNSTrustFrameworkPointer
entries.
Validation Logic
When TRAIN evaluates a credential issued within cheqd's ecosystem, it performs the following checks:
Credential Verification Validates the signature and schema of the input Verifiable Credential.
Trust Chain Resolution Follows the
termsOfUse
field and associatedVerifiableAccreditation
resources to build the credential’s trust chain.Anchor Resolution Locates the root DID and evaluates whether it has a valid
DNSTrustFrameworkPointer
or other proof-of-authority reference (e.g., X.509 linkage).Anchor Validation Confirms that the root DID’s association with a domain name is cryptographically anchored using DNS-based proofs (e.g., DNS TXT records or TLSA).
Policy Compliance (optional) Validates that the trust chain complies with local or domain-specific policy requirements (e.g., only accept credentials rooted in
.gov
domains).
TRAIN Trust Validator (TTV) Request Format
The following fields are used when submitting a request to the TRAIN Trustworthiness Validator (TTV). This validator checks whether the issuer of a Verifiable Credential is trustworthy by tracing their accreditations up a trust chain. The fields below are passed as JSON in the request body and instruct TRAIN on how to resolve and validate the issuer's authority and compliance with a defined trust policy.
Field
Required
Description
Example Value
issuer
✅ Yes
The DID of the issuer of the Verifiable Credential being validated. Must be a valid did:cheqd
DID.
did:cheqd:testnet:975f1941-9313-41d4-ac8b-88fedda7ce80
type
✅ Yes
An array of credential types. The first must always be "VerifiableCredential"
; any additional values represent the VC subtype.
[ "VerifiableCredential", "MuseumPassCredential" ]
termsofuse
✅ Yes
The policy name or type under which the credential is issued. Indicates which validation logic TRAIN should apply.
"AttestationPolicy"
parentAccreditation
✅ Yes
A DID URI pointing to the VerifiableAccreditation
that proves the issuer was accredited by a higher authority (i.e. part of a trust chain).
did:cheqd:testnet:07b4e2cb-b0b8-444e-8ed4-b0920115a45e?resourceName=TrustedIssuerAccreditation&resourceType=VerifiableAccreditationToAttest
credentialSchema
❌ Optional
URI for a JSON schema to validate the structure of the credential. If not provided, TRAIN will use the schema defined in the accreditation itself.
https://resolver.cheqd.net/.../resourceName=MuseumPassCredentialSchema&resourceType=JsonSchemaValidator2018
DNSTrustFrameworkPointers
❌ Optional
A list of DNS domains used to verify that the root DID is also DNS-anchored. If not provided, TRAIN will still validate the root DID alone.
[ "cheqd.testtrain.trust-scheme.de" ]
TRAIN Trust Valdiator (TTV) Response Format
When a trust validation request is submitted, the TRAIN Trust Validator returns a structured JSON response describing the outcome of the trust chain evaluation. This includes the result of DNS anchoring checks (if requested) and the discovered trust framework that governs the credential's validation.
Below is a breakdown of each field returned in the response:
Field
Type
Description
Example
VerificationStatus
boolean
Indicates whether the root DID was successfully matched against a DNS record. Will only be true
if DNS verification was performed and succeeded.
true
VerificationResult
object
Contains detailed information about the accreditation chain, root DID, and DNS verification process.
—
VerificationResult.AccreditorDIDs
string[]
An ordered array of DIDs representing each entity in the accreditation chain, from the VC issuer up to the root authority.
[ "did:cheqd:issuer", "did:cheqd:intermediary", "did:cheqd:root" ]
VerificationResult.FoundRootIssuerDID
string
The root DID at the top of the trust chain (i.e. the ultimate Trust Anchor).
"did:cheqd:testnet:b003df6f-ec8e-48dd-9a2b-7011c5cf0a5e"
VerificationResult.TrustFramework
string
A URL pointing to the governance or policy framework that governs this trust chain. This is sourced from the root authorization (VerifiableAuthorization
).
"https://learn.cheqd.io/governance/start"
VerificationResult.TrustFrameworkId
string
A human-readable name or ID of the trust framework, also derived from the root authorization metadata.
"cheqd Governance Framework"
VerificationResult.FindingCorrespondingDNSTrustFrameworkInitiated
boolean
Indicates whether TRAIN attempted to look up a DNS pointer associated with the root DID.
true
VerificationResult.VerifyRootIssuerDIDinDNS
boolean
Indicates whether the root DID was successfully verified via a DNS TXT/TLSA record.
true
Benefits of Using TRAIN with cheqd
Decentralized Assurance: No need to trust a single registry—chains of accreditations are independently verifiable.
DNS Anchoring: Leverages globally resolvable domain infrastructure to provide high-assurance validation.
Interoperable: Built on open standards like DIDs, VCs, and JSON-LD for compatibility with other ecosystems.
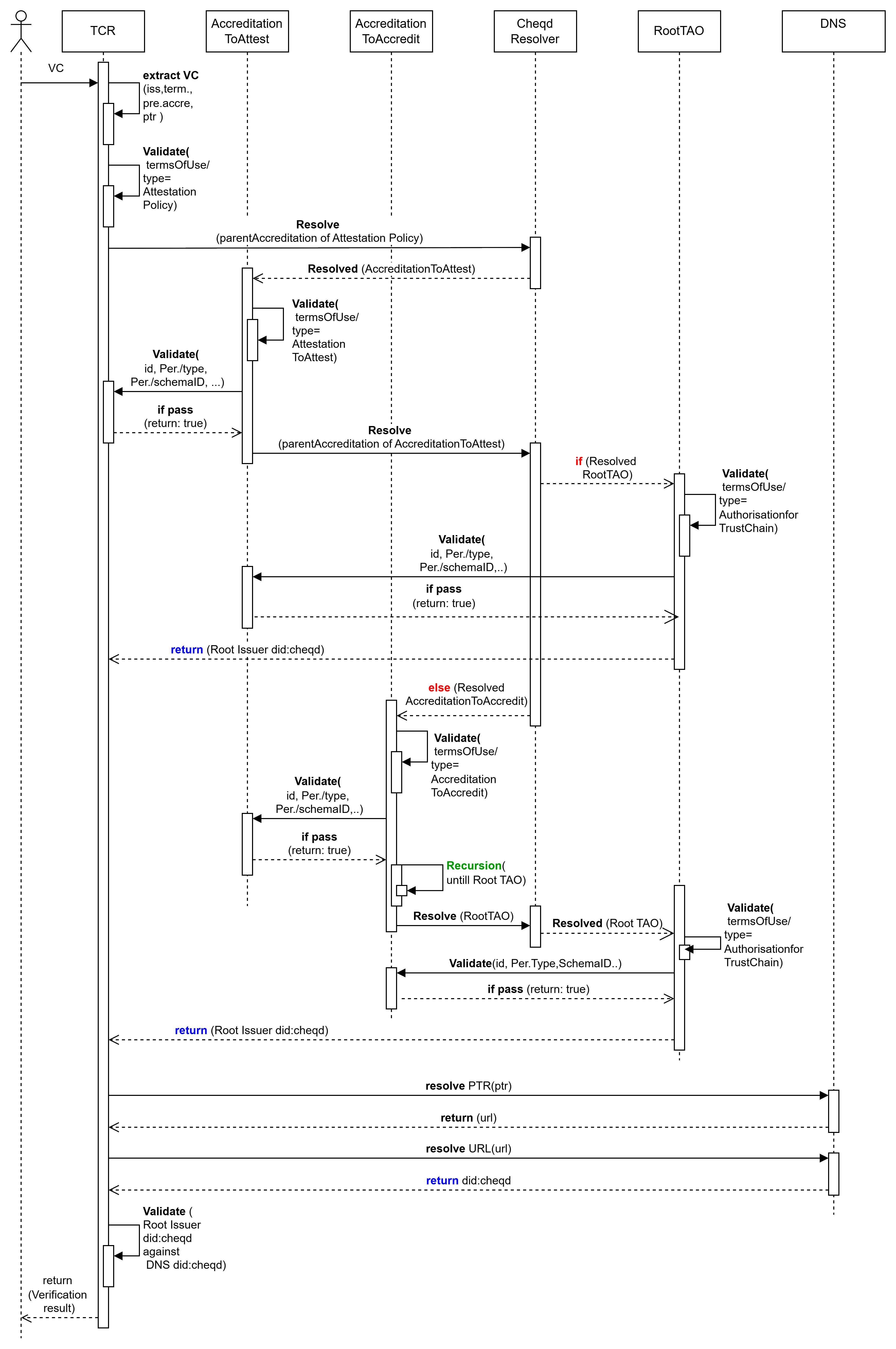
Sequence Diagram for Validation
Below is a sequence diagram showing how a request is fully validated.

Last updated
Was this helpful?